Acesso e Configurações Gerais
-
Como solucionar o erro ao iniciar o sistema no SAJ Procuradorias?Publicado em: 01 de abril de 2026
Ao iniciar um sistema, é possível que ocorra um erro devido a execução em segundo plano do sistema no Windows, e seja apresentado uma janela com a mensagem "Houve um erro durante o carregamento do sistema. A aplicação ‘SPLCLIENTEAPP.exe’ está bloqueada por outra aplicação e não é possível realizar a atualização.";
Para corrigí-lo, abra o Gerenciador de Tarefas, procure o aplicativo do SAJ (1), clique com o botão direito do mouse sobre ele e escolha a opção "Finalizar tarefa" (2).
ObservaçãoPara abrir o Gerenciador de Tarefas, utilize as teclas "Ctrl + Shift + Esc".
Ao finalizar a tarefa, o sistema será encerrado. Tente iniciá-lo outra vez.
Créditos - Equipe SAJ Procuradorias
-
Como utilizar o SAJ Ajuda com Palavras-Chave?Publicado em: 23/03/2026
O SAJ Ajuda é a base de conhecimento oficial da Softplan. Para encontrar soluções rápidas, siga estas etapas:
1. Acesso e Barra de Pesquisa
Ao acessar o portal https://sajajudaprocuradoriasmunicipais.softplan.com.br/hc/pt-br , você verá uma barra de busca central.
- Ação: Digite termos diretos (ex: "Peticionamento", "Pasta Digital", "Citação").
- Dica: Use palavras-chave específicas da sua dúvida para filtrar os milhares de artigos.
2. Refinando com Termos Técnicos
Se a busca inicial retornar muitos resultados, utilize termos que combinem a funcionalidade e o objetivo:
- Exemplo: Em vez de apenas "Documento", use "Assinar documento" ou "Modelo de documento".
-
Exemplo: Em vez de "Prazo", use "Controlar prazos" ou "Painel de prazos".
3. Identificando Instruções com Imagens
Os artigos do SAJ Ajuda são padronizados com prints de tela (imagens) numerados:
- O Destaque Laranja: Indica em que parte do sistema o texto faz referência.
- O Passo a Passo: O texto abaixo da imagem explica a ação correspondente ao número indicado na tela.
-
Dicas e Atenção: Quadros coloridos que trazem alertas sobre regras processuais ou atalhos úteis.
A Importância do SAJ Ajuda no Dia a Dia
Utilizar a Central de Ajuda não é apenas para "tirar dúvidas", mas para profissionalizar o uso da ferramenta.
- Autonomia: Reduz a dependência do suporte técnico ou de colegas, permitindo que você resolva problemas simples em segundos.
- Padronização: Garante que todos na Procuradoria utilizem as funcionalidades da forma correta, evitando erros de protocolo ou perda de prazos.
- Descoberta de Atalhos: Muitos usuários desconhecem funções como o Autotexto, que economizam minutos preciosos em cada processo.
- Atualização Constante: O sistema SAJ evolui. O portal sempre traz as "Novidades da Versão", mantendo a equipe atualizada sobre novas leis integradas ou melhorias na interface.
Créditos - Equipe SAJ Procuradorias
-
Permissões não Liberadas após Criação de UsuárioPublicado em: 23/03/2026
Este artigo tem como objetivo orientar quanto aos procedimentos necessários quando, após a criação de um usuário no sistema SAJ Procuradorias, forem identificadas permissões ou funções não liberadas, necessárias para a execução das atividades.
Quando houver a necessidade de incluir novas funções ou permissões para usuários já cadastrados no sistema, o cliente deverá encaminhar solicitação por e-mail para suportepgm@softplan.com.br, contendo as seguintes informações:
- Anexo do print da tela correspondente ou funcionalidade ao qual o usuário não possui acesso;
- Nome de um usuário já cadastrado no sistema que possua o acesso desejado, para que seja utilizado como referência para a liberação da função.
É importante que as informações sejam enviadas de forma completa, a fim de possibilitar a correta análise e liberação das permissões solicitadas.
Créditos - Equipe SAJ Procuradorias
Agenda
Cadastro de Informações de Pessoas
Cadastro de Processos - Consultivo
Cadastro de Processos - Judicial
Chefe/Gabinete - Consultivo
Chefe/Gabinete - Judicial
Consultas e Relatórios
Editor de Textos
Execução Fiscal
Fluxo de Trabalho
Gerenciador de Arquivos
Gestão de Usuários
Gestão Processual
Grandes Devedores
Integrações Web Services
Intimações e Citações
-
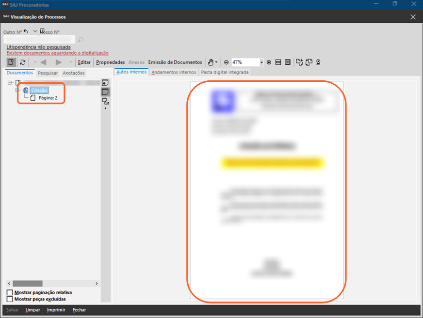
Como receber citações eletrônicas pelo fluxoVersão: 5.11.0-3 | Publicado em: 01/04/2024
De acordo com o artigo 238 do CPC uma citação é um ato por meio do qual são convocados o réu e o executado ou interessado para integrar uma relação processual.
Quando uma das partes de uma citação representa uma procuradoria, essas citações são importadas para dentro do sistema SAJ Procuradorias via integração para que o procurador faça uma apreciação e/ou manifestação.
Veja, neste artigo, como receber suas citações eletrônicas no sistema SAJ Procuradorias.
1. Acesse o menu ‘Processos‘, opção ‘Fluxo‘, onde são apresentadas todas as filas do usuário.
2. Selecione o subfluxo ‘Processo‘ e clique na fila ‘Receber Citações Eletrônicas‘.
3. Neste momento, o sistema exibirá, a lista das citações pendentes de recebimento / leitura / confirmação / aguardando abertura do prazo. Selecione as citações desejadas (1) e clique em Receber citação (2).
4. A seguir, será exibida uma janela para que você acompanhe o status do recebimento.
AtençãoSe a citação é da integração entre o SAJ Procuradorias e o TJ-SP, TJ-CE, TJ-MS e TJ-AL, será exibida uma janela para que você indique o certificado a ser utilizado. Para a maior parte das cortes de justiça, o sistema SAJ Procuradorias não apresentará a tela para selecionar o certificado.5 - Pronto! Suas citações foram recebidas. A partir deste momento inicia-se o prazo judicial do ato e o sistema insere um PDF com o teor da citação na pasta digital do processo.
Em paralelo a isso, lança-se no processo uma movimentação que gera uma pendência para o procurador. Essa pendência ficará visível no fluxo de trabalho do Procurador, e por meio dela, o Procurador poderá confirmar os prazos da citação, reclassificar a pendência e, ainda, elaborar sua manifestação.
ObservaçãoPassados os 10 dias do prazo de carência para o recebimento voluntário das intimações, uma rotina do sistema identifica os prazos vencidos e recebe automaticamente a intimações, dando início ao prazo judicial e aos procedimentos internos do sistema.Créditos - Equipe SAJ Procuradorias -
Como reativo uma pendência por meio do fluxo de trabalho no SAJ Procuradorias?Versão do sistema: 5.4.0-61
Atualizado em: 23/04/2021Você sabia que é possível reativar uma pendência que já foi encerrada no seu Fluxo de trabalho? Por meio desta funcionalidade, as pendências encerradas por um procurador, e que podem ser visualizadas na fila onde se encontram as pendências já finalizadas, podem ser reativadas por ele, caso seja necessário atuar na mesma novamente. Acompanhe o artigo e verifique como realizar esta ação.
1. Acesse o menu Processos e clique na opção Fluxo.
2. Localize a fila onde se encontram as pendências encerradas.
ObservaçãoVale ressaltar que os nomes das filas e atividades são configuráveis e podem variar de uma Procuradoria para outra.
3. Selecione a pendência (1) desejada clicando sobre ela e clique em Reativar pendência (2).
4. Neste momento o sistema exibirá uma tela questionando se o usuário confirma a execução da atividade. Clique em Sim para reativar a pendência, ou em Não, para cancelar.
Pronto! Confirmando a operação, a pendência volta a ser exibida na fila de pendências com prazo confirmado.
Saiba maisAo concluir as atividades relacionadas, não se esqueça de encerrar a(s) pendência(s) novamente. Confira o links a seguir e veja como.
Como encerro minhas pendências de forma unitária no fluxo de trabalho?
Como encerro minhas pendências em lote no fluxo de trabalho?
Créditos - Equipe SAJ Procuradorias